MRV aggregation and splitting for minting tokens
For a demo example of following steps, here is the policy timestamp: 1675266693.102366003
Adding aggregateDocumentBlock in separate containerAdding aggregateDocumentBlock in separate containerTask
MRV documents feature a numerical measurement field. The values in this field are periodically aggregated, in this example we will use 1 minute period.
The purpose of the aggregation is to mint tokens, in this example 1 token will be minted for each part which equal to 1000 of the aggregated value.
Preparation
Create a token and 2 schemas (User and Report). For simplicity the token will not require a KYC.
Build the first part of the document entry:

(Please see examples 2 and 3 for more detailed description of this)
Aggregate:
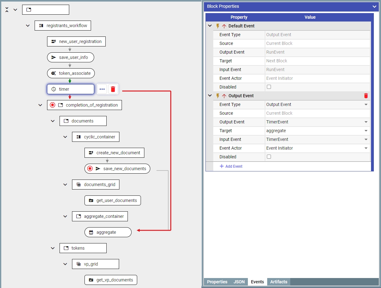
Add ‘aggregateDocumentBlock' after saving the document in the database. This is the block which would accumulate documents/values until the condition is met (which in this case is the event from the timer).
1.1 Put 'aggregateDocumentBlock' in a separate container to avoid it from interfering with the working of 'interfaceStepBlock'


1.2 Pass the document to the ‘aggregateDocumentBlock' after it is saved.

Timer is a separate block called 'timerBlock'
2.1 For each user there is a separate timer execution context (i.e., each user has an independent timer). For this it requires a document owned by the user to be passed into this. To ensure this, let’s add the timer immediately after user registration.

2.2 Set the timer to trigger every minute

2.3 Now after the timer is launched, it would create a ‘TimerEvent’ periodically every minute. And then connect it with ‘aggregateDocumentBlock':

Split:
To split the document into equal parts, add 'splitBlock'
1.1 Add 'splitBlock' immediately after the 'aggregateDocumentBlock'

1.2 Configure the document field which would be used for splitting/aggregation

1.3 Set a ‘Threshold’ to configure the value for splitting the document.

Mint:
Add 'mintDocumentBlock' immediately after ‘splitBlock' to mint tokes and configure the minting rule
